| Product Parameter | Parameter Description | ||
| JINYINGModel | ADCT-001 | ADCT-002 | ADCT-004 |
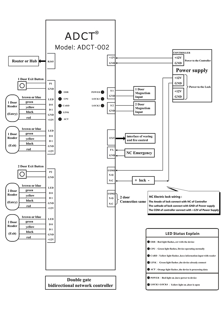
| Product Name | Single Door Access Control | Double Door Access Control | 4 Door Access Control |
| Communication | TCP/IP | ||
| Function Description | Control 1 Door and 2 card readers:One reader for enter , the other for exit,One button for exit | Control 2 doors and four card readers :Two readers for enter ,the other two for exit;Two Exit button | Control 4 doors and 4 card readers ,four readers for enter ,four exit button |
| Size | 28 * 9.5 * 3.5 cm | ||
| Wiegant | 593 g | ||
| Case Size | 37 * 29 * 9 cm | ||
| Power | 12VDC 4-7A | ||
| Circuit board power dissipation | > 500mA | ||
| Input for Card Reader | Wiegand 26-40 bit(Compatible with all card reader under this protocol,such as Motorola , HID ,EM,Mifare etc. | ||
| Qty of Reader | 2 Pcs | 4 Pcs | 4 Pcs |
| Door Controled | 1 Pcs | 2 Pcs | 4 Pcs |
| Door opening time extending setting | 1-600 Seconds (Adjustable) | ||
| MAX Qty of Controller | No Limit | ||
| Operation Temperature | -40℃-70℃, advise -35℃-65℃ | ||
| Operation Humidity | 10-90%RH,Non-condensation | ||
| Qty of User | 200,000 Users | ||
| Events Buffers | 200,000 Events buffers record | ||
| Power Protection | High speed flash memery ,Never lose | ||
| Max distance from reader to controller | 100M , suggest within 80M | ||
| MAX distance between cotnrollers | Depand on the network parameter of LAN or WAN | ||
| Package | Access Controller ,Power Supply ,Case ,Cable ,Software CD ,User Manual ,Key | ||
| Basic Function | |||
| 200,000 users | Each access controller can hold 200,000 users, for example, four door controller can manage 200,000 users; each user have the privilege to pass four doors or some of them. | ||
| 200,000 offline event buffers storage | 200,000 event buffers can be stored offline. Every event buffer includes information such as card #, time, address, getting across or not etc. If the storage space overloaded, old information will be deleted automatically so to save space for new records. Your option to activate whether to record button unlocking and alarm information, if inactivated, button unlocking and alarm information will not be recorded. | ||
| Flexible popedom management | You can setup that some specified person can unlock some specified doors, or some one can unlock all doors. Setting result can be arranged according to door or person. User can see clearly which person can unlock which door. Also you can export the report to excel file and print out. | ||
| Off line operation | Setup through the software and upload the setting, access controller will save all uploaded popedom and records no matter the software, computer and power supply are on or off. | ||
| Realtime monitoring, photo display, door status display | Real time monitor each card swiping,. Can display the card holder ' s photo which was prestored in the software,so the security guard can check if the card holder is the one intended to unlock the door. If magnete lines are connected, you can check which door is open or close. Valid cards swiping records will be marked in green; invalid card swiping records will be in orange and alarm records will be in red so to call the security guard ' s attention. | ||
| Individual popedom revision and upload | If some new popedom added or some popedom revised, you can just revise or add and upload these new popedoms, no need to reupload all popedoms, so does the loss register. This can save your time. | ||
| Emergency double shutoff , emergency manual door close | No need software setting, just connect the emergency switch to the controller specific connecting port, press the switch if emergency situation, then all doors controlled by the controller will close. It can’t open the door by pressing button or swiping card. This function is used in "close thief" and other condition. Pull up the emergency switch, the system returns to normal operation. | ||
| Software auto. login | Some company without high safe requirement of operation can set auto. Login for operator to enter into software operation quickly to increase the convinence. | ||
| Expansion functions | |||
| 255 time profiles management | set somebody can pass some door during active date and deactivate date by week type or month type . It can set three different time profiles each day. | ||
| Compell to lock and unlock | If some doors need to be normal open or normal closing, user can set via the software. | ||
| Remote unlocking | Administrator can open a specified door in remote distance through software interface and can be recorded. | ||
| Time link | If the time period you need exceeds 3 period (i.e. 8:30-12:00,1:30-3:30, 4:30-6:30, 7:30-9:30), you can realize this through the time link to get 6 or 9 period or even more. | ||
| If you need different time period in Sat, for exmple, Mon to Friday the time period is 8:30-17:30 but for Sat you need the time period 8:30-12:00, then you can set two different time period, one is Mon to Fri, 8:30-17:30, another one is Sat 8:30-12:00 and then link this two periods. | |||
| card+password | If keyboard reader used, user can use card+ number to unlock the door, namely, you can set that to open the door the card holder need to swipe the card and then input the correct password, only when both are right the door can be unlocked. Every card can has its unique password. In this case, others cann ' t use your card to unlock the door if they don ' t know your password. And you also can set that someone need use card+password to unlock a door, but some others only need a card to unlock the door. Password can be 1-6 numbers. | ||
| Unlock by manually input card number+password | If you activate this function, then you don ' t need to swipe the card, only input the card number and password, you can open the door and unlocking records will be stored. | ||
| Super password | You can at most 4 super passwords for each door. People only need to input any one of these 4 password to unlock the door. System doesn ' t record this unlocking information. Password can be 1-6 numbers. | ||
| Interlocking | In some occasions, it is requested that if a certain door is open then the other door cann ' t be unlocked. Two-door controller can realize two doors interlock; four-door controller can realize two doors interlock, three doors interlock and four doors interlock. This function is gear to places where strict access control required such as bank, cashhousing etc. | ||
| Anti-passback and anti-tail | The purpose of anti-passback is to prevent a card holder from passing back his or her card to another person to gain entry into an access-controlled area. | ||
| Unlock the door by multi-card | In some occasions, it is required that to open the door there must several specified card to swip in sequence. Only one of these certain cards cann ' t open the door. You also can set that to enter the room there must multi card and to exit the room only need a single card. | ||
| This function is gear to bank cash housing, antique collection sites and museums etc. | |||
| You can set to unlock a door there need a group of people swip their cards in sequence or some of people in a group together with some people in another group to swip their cards in sequence. Example: in the bank cashhouse, you can set that to unlock the door there must be 1 of 3 bank governor, 2 of 8 security guard and 3 of 5 money carriers to swip their cards in sequence. | |||
| Normal open and normal closing at certain time | Also called timing mission. Places such as embassy requir normal open at day time, everyone can enter freely, but off-work time, only embassy staff can use their card to exit, others are not allowed to enter. At night, doors need to keep closing, even embassy staffs are not allowed to exit. Each controller can set at most 64 timing missions. This function can operate offline. | ||
| Record unlocking by button | Time of unlocking by button will be recorded, but cann ' t know who unlocked the door. | ||
| Sub-sector administration | Some companies request different department control their own access and time attendance. And advanced administor can control all access and time attendance. | ||
| First card unlocking | Example: you can set some cards have the first card unlocking popedom, so in the morning only people who have first card unlocking popedom can open the door. | ||
| Operator report | Any operator’s operation can be recorded as report for future query and analysis | ||
| Functions with connecting ADCT3000 expansion panel | |||
| fire alarm and emergency unlocking | If control panel connected with I/O expansion board, then if fire switch signal received the access controller will unlock the doors it controled and can start up the alarm. Alarm information will be recorded. | ||
| Linkage output | If control panel connected with with I/O expansion board, then when door is unlocked legally, the controller can drive another relay to take action so to control more devices. For example, there is a customer request when door is unlocked legally, the controller will also start up the street light or or send a open/close signal to camera. Linkage relay action time can be set to 0-600 seconds. | ||
| Theft deterrence and alarm | (see the detailed introduction for this function as follows) | ||


Tags :